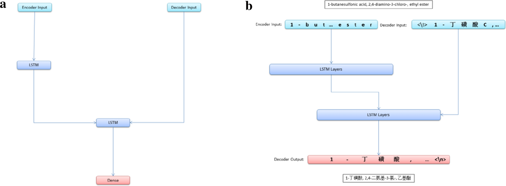
Fig. 2
From: Neural machine translation of chemical nomenclature between English and Chinese

Architecture of the LSTM based neural networks for machine translation of chemical nomenclature (a). Illustration of the LSTM based neural networks for machine translation of chemical nomenclature in training mode (b)